
Download
SynapseRack Standard
12,000円
★無制限のレイヤー
★無制限のグループレイヤー
✓全てのエフェクト
✓全てのノードモジュール
✓その他全ての機能
Features

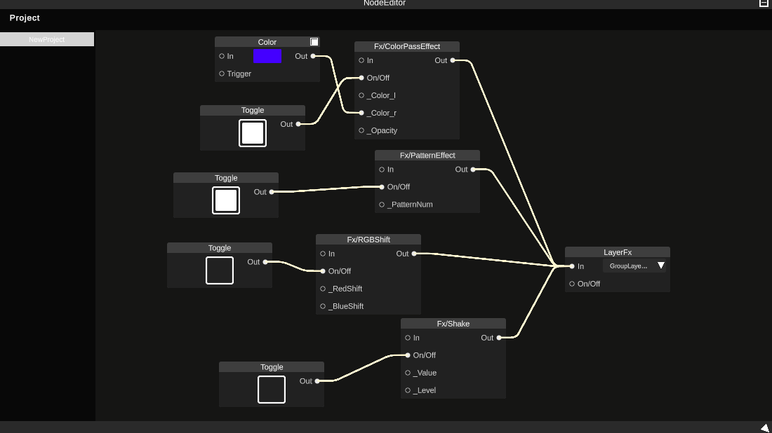
レイヤーシステム
映像や画像の 合成、マスク、簡易的なマッピングが可能なレイヤーシステム

ノードベースシステム
エフェクトやオートメーションの作成が出来る様々なモジュール

リアルタイムVJに特化
クロスフェードループ、Beat Sync、Module WindowなどリアルタイムVJプレイを快適にする様々な機能

MIDIコントローラー対応
nanoKONTROL2、Launch Control XLなど様々なMIDIコントローラーに対応またキーボード入力、OSC通信にも対応しています

HAPコーデック対応
VJに最適化されたビデオ コーデック"HAP"に対応またH.264(mp4,mov,webm)の映像にも対応しています

プロジェクトファイルの共有
保存したプロジェクト、ノードは他ユーザーと共有可能
関連ツール
Integration
様々なソフトウェアと連携可能
Spout、OSC、MIDIを使用して、
お気に入りのクリエイティブツールとシームレスに連携
🎥
Spout
- • Resolume
- • TouchDesigner
- • Unity
- • Unreal Engine
📡
OSC
- • TouchDesigner
- • Max/MSP
- • Pure Data
- • Custom Apps
🎹
MIDI
- • Ableton Live
- • Bitwig Studio
- • FL Studio
- • DAWs